Mag-sign in
  • Taripa
  • Suporta

  • Palitan ang tema

Translate not found: free trial for 14 days
Magsimula na, pumili ng plano mamaya.

Translate not found: no credit card required no obligation no risk
Koponan 3
69.90
Libreng
buwan-buwan
  • 10 mga kalahok
  • 10 Translate not found: projects3
  • 10 Translate not found: gb Translate not found: per_team
  • Translate not found: roles_and_chats
  • Translate not found: ai-services
  • Translate not found: integra
Translate not found: free trial for 14 days
Magsimula na, pumili ng plano mamaya.
Translate not found: no credit card required no obligation no risk
Koponan 3
69.90
Libreng
buwan-buwan
  • 10 mga kalahok
  • 10 Translate not found: projects3
  • 10 Translate not found: gb
  • Translate not found: roles_and_chats
  • Translate not found: ai-services
  • Translate not found: integra
Translate not found: ai_
CRM
Translate not found: services_for_business

Lahat-lahat sa trabaho Translate not found: together

Translate not found: projects_people_knowledge_and_much_more_a_platform_that_makes_things_easier

Magsimula na
Mga Produkto

Translate not found: set_up_your_workspace puwesto ng trabaho

Translate not found: from_workflow_tools_to_connections_and_beyond_theres_much_more_to_explore

Gantt Chart

Translate not found: the_gantt_chart_clearly_shows_the_project_plan

Mga Board

Translate not found: interactive_online_whiteboard_for_teamwork_

Kanban

Translate not found: visualize_the_workflow

Mga listahan ng dapat gawin

Translate not found: all_tasks_are_in_front_of_your_eyes_add

Kalendaryo

Translate not found: projects_tasks_and_events_in_one_overview

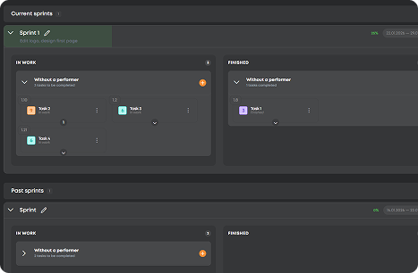
Translate not found: sprints

Translate not found: flexible_planning_without_progress_in_real_time

CRM

Translate not found: set_up_a_crm_structur

  • Magplano nang Tumpak Gantt Chart
    Translate not found: schedule_adjust_and_track_relations_to_ensure_that_projects_stay_on_time_
  • Ayusin ang Trabaho Mga Board
    Translate not found: structure_projects_monitor_progress_and_keep_everything_under_control
  • Translate not found: visualize_workflows Kanban
    Translate not found: flexible_boards_where_tasks_flow_priorities_stand_out_and_progress_stays_visible
  • I-record ang Bawat Gawain Mga listahan ng dapat gawin
    Mula sa mga mabilis na tala hanggang sa mga pangunahing layunin, ang bawat gawain ay pumapasok sa isang lugar at natatapos.
  • Tumutok sa Oras Kalendaryo
    Planuhin, itakda, at i-coordinate ang mga deadline at pulong upang mapanatiling naka-sync ang lahat.
  • Translate not found: focus_on_tasks Translate not found: sprints
    Translate not found: keep_the_team_focused_more_r_speed
  • Translate not found: work_anywhere CRM
    Translate not found: one_space_to_post_projects_connect_with_talent_and_build_results_together
  • Magplano nang Tumpak

    Gantt Chart

    Translate not found: schedule_adjust_and_track_relations_to_ensure_that_projects_stay_on_time_
    Translate not found: learn_more
  • Ayusin ang Trabaho

    Mga Board

    Translate not found: structure_projects_monitor_progress_and_keep_everything_under_control
    Translate not found: learn_more
  • Translate not found: visualize_workflows

    Kanban

    Translate not found: flexible_boards_where_tasks_flow_priorities_stand_out_and_progress_stays_visible
    Translate not found: learn_more
  • I-record ang Bawat Gawain

    Mga listahan ng dapat gawin

    Mula sa mga mabilis na tala hanggang sa mga pangunahing layunin, ang bawat gawain ay pumapasok sa isang lugar at natatapos.
    Translate not found: learn_more
  • Tumutok sa Oras

    Kalendaryo

    Planuhin, itakda, at i-coordinate ang mga deadline at pulong upang mapanatiling naka-sync ang lahat.
    Translate not found: learn_more
  • Translate not found: focus_on_tasks

    Translate not found: sprints

    Translate not found: flexible_planning_without_progress_in_real_time
    Translate not found: learn_more
  • Translate not found: work_anywhere

    CRM

    Translate not found: one_space_to_post_projects_connect_with_talent_and_build_results_together
    Translate not found: learn_more

Translate not found: unite_projects_teams_and_talents_on_platform_built_for_successful_work_all_the_gears_of_your_projects_spinning_in_one_place_together

Subukan na ngayon
  • Kanban
  • Mga Board
  • Gantt Chart
  • Translate not found: sprints
  • Translate not found: documents
  • MGA TABELA
  • Kalendaryo
  • Ulat
  • Translate not found: wikis
  • CRM
  • Translate not found: ai_
Benepisyo

Translate not found: your_command_center_for_effective_work Translate not found: effective_work

Translate not found: workspace_full_of_smart_moves_turn_small_sparks_into_big_projects

Lahat-sa-isang makina ng proyekto

Translate not found: plan_track_and_adjust_projects_without_switching_apps_ensuring_smoother_workflows
Magrehistro na ngayon
Kahusayan

Translate not found: all_your_projects_under_one_roof

Mula sa pagpaplano hanggang sa pagkuha
Magsimula nang libre
Translate not found: chat_share_files_and_coordinate_across_teams_keep_all_discussions_files_and_updates_in_one_place

Translate not found: hire_smart_work_smooth

Translate not found: instantly_find_and_assign_tasks_to_skilled_freelancers_ensuring_projects_move_forward_efficiently_while_maintaining_quality
Translate not found: plan1
Translate not found: track
Translate not found: deliver
FAQ

Translate not found: got_questionsNasa iyo kami

Translate not found: our_mission_is_to_make_work_effortless_and_that_includes_guidance_for_closer_look_at_every_detail_check_out_our_full_faq_section_read_more_answers_
Paano naiiba ang ZIO sa iba?
Translate not found: zio_is_a_single_platform_combined_crm
Translate not found: who_is_zio_built_for__individuals_teams_or_companies
Translate not found: zio_is_designed_for_teams_and_entrepreneurs
Magkano ang halaga ng ZIO?
Translate not found: zio_offers_8_personalized_pricing_plans_for_different_types_of_teams_from_19__to_495___choose_your_perfect_fit_learn_more_about_it_in_tariffs___tab Translate not found: tariffs_
Maaari ko bang gamitin ang ZIO nang libre?
Sige! Wala kang kailangang bilhin kung hindi mo kailangan magtrabaho sa ZIO workspace kasama ang team ngunit kung kailangan mo — subukan ang aming libreng plano muna at pagkatapos ay mag-upgrade anumang oras habang lumalaki ang iyong mga pangangailangan.
Translate not found: how_do_for_business
Translate not found: just_create_crm_will_work
Anong mga pagpipilian sa pagbabayad ang magagamit sa ZIO?
Translate not found: zio_offers_secure_online_payments_with_multiple_options_you_can_pay_in_usd_or_rub_depending_on_your_preferences_and_all_transactions_are_processed_safely_within_the_platform
Ligtas bang pamahalaan ang mga proyekto at bayad sa ZIO?
Tama! Ang ZIO ay gumagamit ng mga pamantayang seguridad ng industriya upang protektahan ang iyong data at mga transaksyon, kaya maaari kang magtuon sa iyong trabaho nang walang alalahanin.